在浏览器中预览 Markdown 的最佳方式。
Markdown Reader 是一款强大的浏览器扩展,让你在浏览器中轻松预览 markdown 文档,所见即所得。
❗️❗️在浏览【本地文件】前,请手动开启 Chrome 扩展程序的【允许访问文件网址】权限❗️❗️
功能特性:
- 文档格式: 支持预览 file://、http://、https:// 协议以及 .md、.txt、.markdown 等扩展名的文件:
https://example.com/example.md(在线 markdown 链接)
file:///Users/my-project/readme.markdown(本地 markdown 文件,*需要开启特定权限)
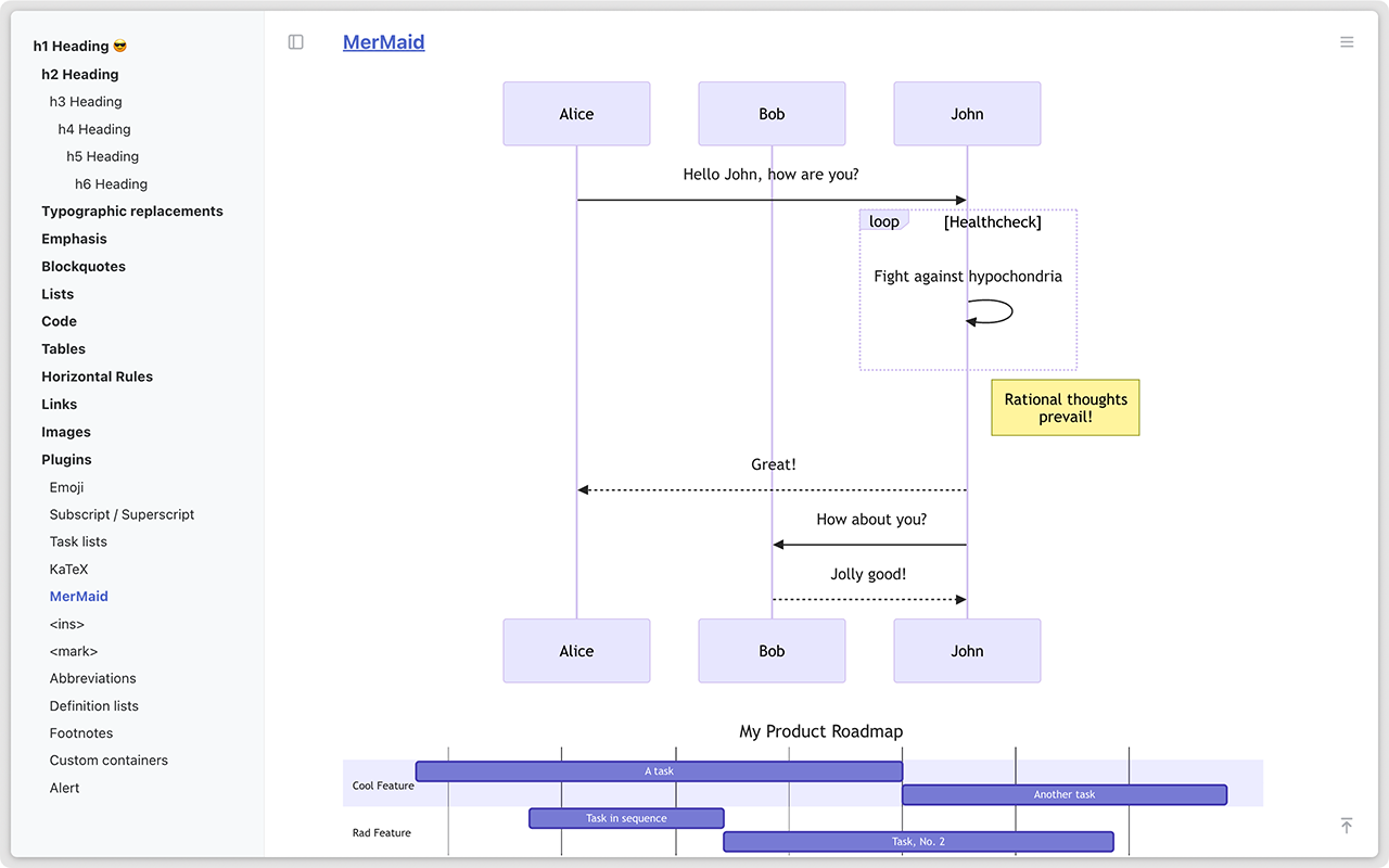
- 语法插件: 支持表情符号、上标/下标、复选框、数学公式、流程图、甘特图、目录、插入内容、缩写、注释、提醒等。
- 文档大纲: 包含侧边栏目录、原始内容预览和图像媒体预览。
- 实时刷新: 支持实时文档变更和居中显示,提升阅读体验。
- 主题: 提供高质量的明暗主题和代码高亮功能。
- 快捷键: 支持通过浏览器扩展快捷键快速调用功能。
❗️❗️在浏览【本地文件】前,请手动开启 Chrome 扩展程序的【允许访问文件网址】权限❗️❗️:
在 Chrome 扩展管理中,进入 Markdown Reader 的详细信息页,启用 "允许访问文件 URL " 选项即可。
希望 Markdown Reader 对你有所帮助 :)
Markdown Reader插件谷歌浏览器安装教程
第一步:下载Markdown Reader安装扩展
第二步:下载下来的扩展解压到你想放的文件夹里
比如我解压到extend文件夹
打开Chrome的扩展页面(chrome:// extensions /或按Chrome菜单图标>更多工具>扩展程序),右上角开发者模式,点击开启,蓝色为开启,灰色为关闭;
再次将crx文件拖放到扩展程序,页面左下角提示:“扩展功能、应用和主题背景可能会损害您的计算机。您确定要继续吗?”
点击“继续”依然显示“无法从该网站添加应用、扩展程序和用户脚本”。尝试另一种办法方法。
第三步:把crx后缀改为zip,再进行解压
如果有些windows电脑系统查看不到文件扩展名,则可以通过以下设置:
找到文件夹顶部,点击查看
点击查看,找到隐藏已知文件扩展名,去掉前面的勾即可
这样你就能看到解压好的扩展名:.crx
解压的扩展名为.crx
把.crx改为:zip
然后再用解压工具再解压一遍,即可得到扩展的全部文件
然后再谷歌浏览器插件页面选择:加载已解压的扩展程序
这样就安装成功了
友情提醒:
其他浏览器,包括qq浏览器,360浏览器,edge浏览器,猎豹浏览器,搜狗浏览器安装插件的方法都是类似的,以上内容大部分通用!






