一系列有用的工具,可提升开发人员使用 Azure DevOps 票证的体验
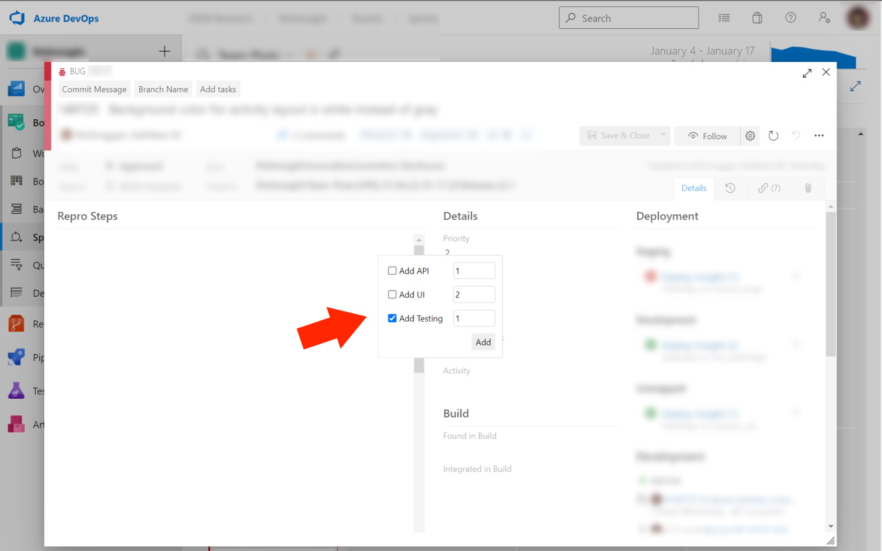
有用的工具集合,可提升开发人员使用 Azure DevOps 票证的体验。包括:用于根据工单标题复制分支名称的按钮。用于根据工单标题复制提交消息的按钮。按钮可帮助您快速添加 UI、API 和测试的子票证。
ADO Ticket Helper插件谷歌浏览器安装教程
第一步:下载ADO Ticket Helper安装扩展
第二步:下载下来的扩展解压到你想放的文件夹里
比如我解压到extend文件夹
打开Chrome的扩展页面(chrome:// extensions /或按Chrome菜单图标>更多工具>扩展程序),右上角开发者模式,点击开启,蓝色为开启,灰色为关闭;
再次将crx文件拖放到扩展程序,页面左下角提示:“扩展功能、应用和主题背景可能会损害您的计算机。您确定要继续吗?”
点击“继续”依然显示“无法从该网站添加应用、扩展程序和用户脚本”。尝试另一种办法方法。
第三步:把crx后缀改为zip,再进行解压
如果有些windows电脑系统查看不到文件扩展名,则可以通过以下设置:
找到文件夹顶部,点击查看
点击查看,找到隐藏已知文件扩展名,去掉前面的勾即可
这样你就能看到解压好的扩展名:.crx
解压的扩展名为.crx
把.crx改为:zip
然后再用解压工具再解压一遍,即可得到扩展的全部文件
然后再谷歌浏览器插件页面选择:加载已解压的扩展程序
这样就安装成功了
友情提醒:
其他浏览器,包括qq浏览器,360浏览器,edge浏览器,猎豹浏览器,搜狗浏览器安装插件的方法都是类似的,以上内容大部分通用!






