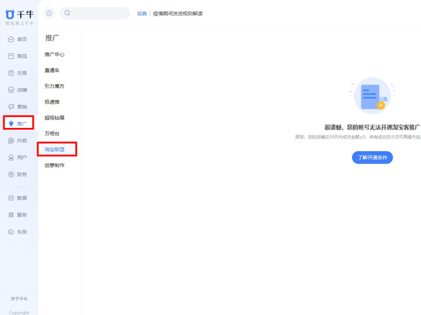
1、首先登录网页端淘宝,点击。
2、然后点击。
3、接着点击即可开通淘宝客天猫淘宝优惠券代理。
淘宝客商家用户准入规范
通用准入条件(各类型用户均须符合):
1、店铺状态正常(店铺可正常访问)。
2、用户状态正常(店铺账户可正常登陆使用)。
3、近30天内成交金额大于0.
4、淘宝店铺掌柜信用≥300分;天猫店铺、淘特店铺无此要求。
5、淘宝店铺近365天内未存在修改商品如类目、品牌、型号、价格等重要属性,使其成为另外一种宝贝继续出售而被淘宝处罚的记录,详细规则;天猫店铺无此要求。
6、店铺账户实际控制人的其他阿里平台账户(以淘宝排查认定为准),未被阿里平台处以特定严重违规行为的处罚,未发生过严重危及交易安全的情形。
7、店铺综合排名良好。店铺综合排名指阿里妈妈通过多个维度对用户进行排名,排名维度包括但不限于用户类型、店铺主营类目、店铺服务等级、店铺历史违规情况等。








